| 
 | |||||
| Page Suivante | |
| Auteur | Sujet : [TOPICUNIK] Docker | 
| the_fireballI have fucking failed | Reprise du message précédent : 
 
 
 
 
 
 --------------- Two thousand years of misery, of torture in my name, hypocrisy made paramount, paranoia the law, my name is called religion, sadistic, sacred whore. | 
|  Publicité | Posté le 17-10-2025 à 09:45:51     | 
| MilesTEG1 | 
 
 --------------- Mes ventes : [FeedBack] http://forum.hardware.fr/hfr/Achat [...] 4599_1.htm | 
| MilesTEG1 | 
 
 --------------- Mes ventes : [FeedBack] http://forum.hardware.fr/hfr/Achat [...] 4599_1.htm | 
| MilesTEG1 | 
 
 --------------- Mes ventes : [FeedBack] http://forum.hardware.fr/hfr/Achat [...] 4599_1.htm | 
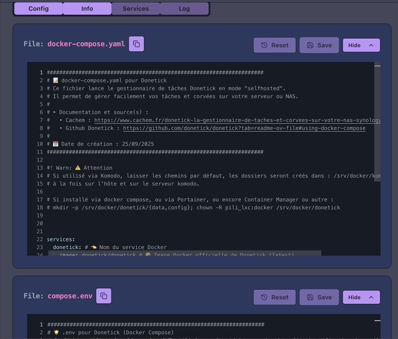
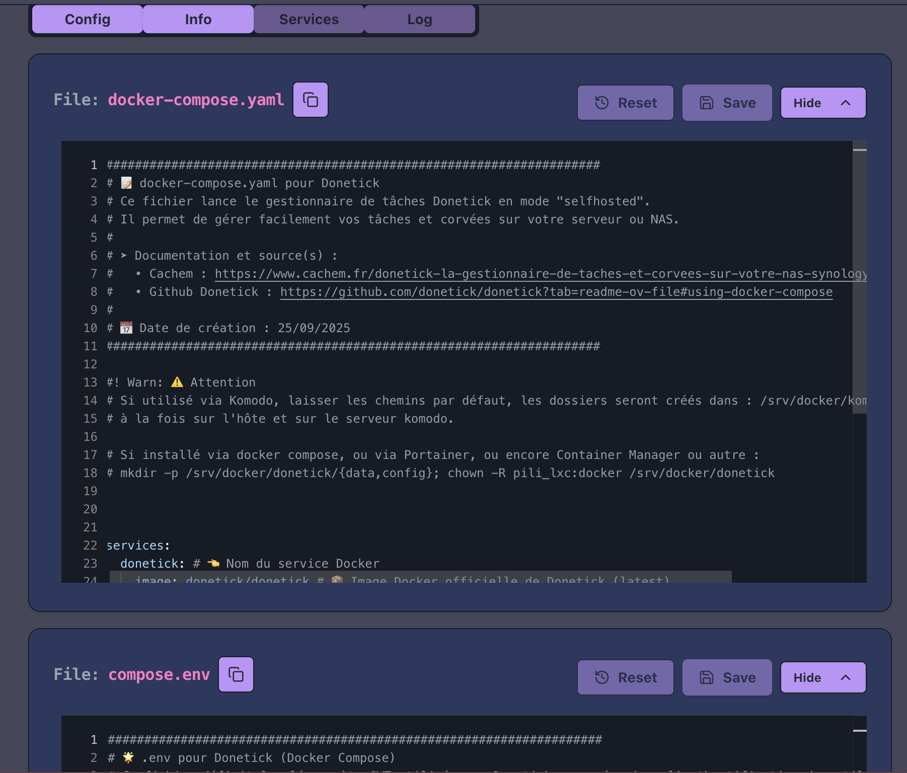
| the_fireballI have fucking failed | Je viens de tester et chez moi tout fonctionne
 
      Niveau conf, j'ai pris https://github.com/moghtech/komodo/ [...] mpose.yaml et j'ai changé
 
 
 --------------- Two thousand years of misery, of torture in my name, hypocrisy made paramount, paranoia the law, my name is called religion, sadistic, sacred whore. | 
| MilesTEG1 | 
 
 
 
 
 
 
 
 
 
 --------------- Mes ventes : [FeedBack] http://forum.hardware.fr/hfr/Achat [...] 4599_1.htm | 
| the_fireballI have fucking failed | 
 
 
 
 
 
 
 
 --------------- Two thousand years of misery, of torture in my name, hypocrisy made paramount, paranoia the law, my name is called religion, sadistic, sacred whore. | 
|  Publicité | Posté le 28-10-2025 à 17:56:03     | 
| lebibiNotre torture c'est la tourtel | Bon,  je m'en suis sorti  --------------- | 
|  Publicité | Posté le      | 
| Page Suivante | 
| Sujets relatifs | |
|---|---|
| Docker deux fenetres sous KDE ? | [Window Maker] Comment docker 2x la même appli ? | 
| Plus de sujets relatifs à : [TOPICUNIK] Docker | |



 
  


